目标是实现一个轻量级的定时任务管理,简单好用,并有一定的扩展性;由于一开始是为了用来处理文件的,所以就取名为schedule-fom
https://github.com/eozoo/schedule-fom
1. 思路
主要的思路是基于线程池来实现,将任务的调度逻辑封装在ScheduleContext中。其内部维护了一个调度线程和一个线程池,以及一套自定义的状态转换。每个ScheduleContext相当于一个独立的任务调度器,其生命周期,比如加载、启动、终止,委托给spring的应用上下文。对于具体的任务统一抽象为FomTask,就是在Callable的基础上定义的一套执行模板。整个schedule-fom的功能,基本就是围绕ScheduleContext和FomTask来实现的。
1.1. 功能设计
主要特性:
|
1. 支持常用的定时策略:cron | fixedRate | fixedDelay
|
2. 支持批任务
实现接口 ScheduleFactory 可以创建批任务,或者通过 @Scheduled 指定多个任务;
实现接口 CompleteHandler 可以自定义批任务结束处理;
|
3. 支持任务超时检测
通过 taskOverTime 可以设置任务超时时间,detectTimeoutOnEachTask 可以设置是对整体还是单个任务计算超时;
实现接口 TaskCancelHandler 可以自定义任务超时的取消处理,默认进行 Interrupt 中断;
|
4. 支持任务冲突检测
每个任务都有一个id,开启 enableTaskConflict 后如果提交任务时,发现已经存在对应id的任务,并且还在运行,则忽略本次任务;
|
5. 提供实时监控Api:http://[ip]:[port]/[context-path]/fom
5.1. 可以实时查看定时器状态、任务线程堆栈、以及执行统计等信息
5.2. 可以实时启动 / 终止定时器
实现接口 TaskCancelHandler 可以自定义定时器终止时任务的取消处理,默认通过 Interrupt 中断
实现接口 TerminateHandler 可以自定义定时器终止时的处理,比如清理释放资源
5.3. 可以实时触发执行任务,比如当定时任务未到执行时机时,可以手动触发使其立即执行
实时触发任务支持两种策略:如果任务正在执行则直接忽略(默认),或者等待本轮执行完成后立即再重新执行
5.4. 可以实时修改任务配置,支持注入属性,和本地持久化,重启后修改不会丢失
|
1.2. 配置
对应上面的功能,下面列举一下相关的配置:
| 任务配置:@Fom |
默认值: |
说明: |
生效: |
| cron |
null |
cron计划 |
下轮任务执行 |
| fixedRate |
0 |
距离上次任务开始的时间(毫秒) |
下轮任务执行 |
| fixedDelay |
0 |
距离上次任务结束的时间(毫秒) |
下轮任务执行 |
| enable |
true |
是否在加载时启动(startup) |
任务重启 |
| execOnLoad |
false |
是否在启动后立即执行 |
任务重启 |
| initialDelay |
0 |
任务在启动后首次执行的延时时间(毫秒) |
下轮任务执行 |
| deadTime |
0 |
任务截止时间,超过截止时间后任务不再执行 |
立即生效 |
| threadCore |
1 |
核心线程数,如果设置时core > max,则将max置为core |
立即生效 |
| threadMax |
1 |
最大线程数,如果设置时max < core,则将core置为max |
立即生效 |
| threadAliveTime |
10 |
线程最大空闲时间(毫秒) |
立即生效 |
| queueSize |
256 |
任务队列长度 |
任务重启 |
| taskOverTime |
0 |
任务超时时间(毫秒) |
下轮任务执行 |
| enableTaskConflict |
false |
是否检测任务冲突(根据任务id) |
任务重启 |
| detectTimeoutOnEachTask |
true |
是否针对每个任务单独检测超时 |
下轮任务执行 |
| ignoreExecRequestWhenRunning |
true |
Running状态时,是否忽略触发执行请求 |
立即生效 |
| remark |
null |
备注说明 |
立即生效 |
| histogram |
250,500,1000,5000,10000 |
Metric采集任务执行耗时的统计区间 |
重启生效 |
| 启动开关:@EnableFom |
默认值: |
说明: |
| enableFomView |
true |
是否启用管理Api |
| 环境变量: |
默认值: |
说明: |
| spring.fom.cache.type |
file |
配置持久化方式,暂时只有本地文件保存 |
| spring.fom.cache.history |
false |
是否保存历史配置修改,默认只保存最新配置 |
| spring.fom.cache.file.path |
cache/schedule |
保存文件路径 |
1.3. 状态定义
对于ScheduleContext中维护的状态,其转换机制可以如下图表示:

可以接收外部信号start,然后启动调度线程,并将状态切换为 running
正常情况下,调度线程会等待任务结束后将状态切换为 sleeping,如果没有设置定时计划(一次性任务),则切换为 inited;
可以接收外部信号stop,由外部线程将状态切换为 stopping,并请求中断调度线程。然后调度线程会跳过等待任务结束的过程,并及时检测到 stopping 状态,接着尝试取消还在执行的任务,关闭线程池,并在所有任务真正结束后将状态切换为 stopped;
可以接收外部信号run,默认会被忽略,如果将 ignoreExecRequestWhenRunning 设置为 false,那么将在本轮任务结束之后会立即再重新执行;
正常情况下,调度线程会处于sleep状态直到下一轮执行时机,将状态切换为 running;
可以接收外部信号run,由外部线程中断调度线程的等待,然后调度线程立即开始下一轮任务执行,并将状态切换为 running;
可以接收外部信号stop,也是由外部线程中断调度线程的等待,但在这之前,外部线程会将状态切换为 stopping,然后调度线程在开始下一轮任务之前会检测到这个 stopping 状态,接着会去关闭线程池,并将状态切换为 stopped;
此时忽略一切外部信号,直到调度线程等待所有任务结束之后,由调度线程将状态切换为 stopped;
1.4. 调度线程
对于ScheduleContext中的调度线程,根据上面的状态描述,可以大概画出其执行流程如下:
2. 具体实现
2.1. 加载启动
任务的加载和启动完全委托给spring应用上下文,首先定义一个注解 @Fom 继承 @Component,这样spring容器就会帮忙加载所有@Fom
https://github.com/eozoo/schedule-fom/blob/master/src/main/java/com/cowave/zoo/schedule/fom/annotation/Fom.java1 2 3 4 5 6 7 8 9 10 11
| @Target(ElementType.TYPE) @Retention(RetentionPolicy.RUNTIME) @Documented @Component public @interface Fom {
@AliasFor(annotation = Component.class) String value() default ""; }
|
通过接口 ImportBeanDefinitionRegistrar 可以拿到spring容器中所有的 BeanDefinition,然后过滤出那些标识了 @Fom 的类,并注册一个对应的 ScheduleContext 定义,至于beanName,就在原目标类的beanName之前加一个$符
https://github.com/eozoo/schedule-fom/blob/master/src/main/java/com/cowave/zoo/schedule/fom/FomBeanDefinitionRegistrar.java1 2 3 4 5 6 7 8 9 10 11 12 13 14 15 16 17 18 19 20 21 22 23 24 25 26 27 28 29 30 31 32 33 34 35 36 37 38 39 40 41 42 43 44 45 46 47 48 49 50 51 52 53 54 55 56 57 58 59 60 61 62 63 64 65
| public class FomBeanDefinitionRegistrar implements ImportBeanDefinitionRegistrar{
private static AtomicBoolean registed = new AtomicBoolean(false);
@Override public void registerBeanDefinitions(AnnotationMetadata meta, BeanDefinitionRegistry registry) { if(!registed.compareAndSet(false, true)){ return; } AnnotationAttributes attrs = AnnotationAttributes.fromMap(meta.getAnnotationAttributes(EnableFom.class.getName())); if((boolean)attrs.get("enableFomView")){ RootBeanDefinition fomController = new RootBeanDefinition(FomController.class); registry.registerBeanDefinition("fomController", fomController); RootBeanDefinition fomService = new RootBeanDefinition(FomServiceImpl.class); registry.registerBeanDefinition("fomService", fomService); }
RootBeanDefinition fomBeanPostProcessor = new RootBeanDefinition(FomBeanPostProcessor.class); registry.registerBeanDefinition("fomBeanPostProcessor", fomBeanPostProcessor);
RootBeanDefinition fomStarter = new RootBeanDefinition(FomStarter.class); registry.registerBeanDefinition("fomStarter", fomStarter);
RootBeanDefinition fomExternalRegister = new RootBeanDefinition(FomExternalRegister.class); registry.registerBeanDefinition("fomExternalRegister", fomExternalRegister);
String[] beanNames = registry.getBeanDefinitionNames(); Class<?> clazz; for(String beanName : beanNames){ BeanDefinition beanDefinition = registry.getBeanDefinition(beanName); String className = beanDefinition.getBeanClassName(); if(className != null){ try { clazz = Class.forName(className); } catch (ClassNotFoundException e) { throw new ApplicationContextException("", e); } FomSchedule fomSchedule = clazz.getAnnotation(FomSchedule.class); if(fomSchedule != null){ parseFomSchedule(beanName, clazz, beanDefinition, fomSchedule, registry); } } } }
public void parseFomSchedule(String beanName, Class<?> clazz, BeanDefinition beanDefinition, FomSchedule fomSchedule, BeanDefinitionRegistry registry){ if(ScheduleContext.class.isAssignableFrom(clazz)){ beanDefinition.getPropertyValues().add("scheduleName", beanName); registry.registerAlias(beanName, "$" + beanName); }else{ RootBeanDefinition fomBeanDefinition = new RootBeanDefinition(ScheduleContext.class); fomBeanDefinition.getPropertyValues().add("scheduleBeanName", beanName); fomBeanDefinition.getPropertyValues().add("scheduleName", "$" + beanName); registry.registerBeanDefinition("$" + beanName, fomBeanDefinition); } } }
|
通过继承spring的注解 @Import 来触发 ImportBeanDefinitionRegistrar,并且可以在实现方法中获取到注解中定义的属性
https://github.com/eozoo/schedule-fom/blob/master/src/main/java/com/cowave/zoo/schedule/fom/annotation/EnableFom.java1 2 3 4 5 6 7 8
| @Target(ElementType.TYPE) @Retention(RetentionPolicy.RUNTIME) @Documented @Import(FomBeanDefinitionRegistrar.class) public @interface EnableFom {
boolean enableFomView() default true; }
|
以上已经完成了对所有 ScheduleContext 实例的加载,但我们真正希望执行的是标识了 @Fom 的目标类中的方法。这里可以通过动态代理,也就是创建一个代理对象来改变 ScheduleContext 中一些方法的执行过程,并使用这个代理对象来代替 ScheduleContext 实例注册到spring容器中去,具体在 BeanPostProcessor 中进行处理即可。
上面在注册 BeanDefinition 时注入了一个属性 scheduleBeanName,也是为了用来记住代理的目标实例,方便获取其 @Fom 注解信息,具体的代理实现在 ScheduleProxy 中,细节比较琐碎,这里也不过多说明
https://github.com/eozoo/schedule-fom/blob/master/src/main/java/com/cowave/zoo/schedule/fom/FomBeanPostProcessor.java1 2 3 4 5 6 7 8 9 10 11 12 13 14 15 16 17 18 19 20 21 22 23 24 25 26 27 28 29 30 31 32 33 34 35 36 37 38 39 40 41 42 43 44 45 46 47 48 49 50 51 52 53 54 55 56 57 58 59 60 61 62 63 64 65 66 67
| public class FomBeanPostProcessor implements BeanPostProcessor, BeanFactoryAware, EmbeddedValueResolverAware {
@Override public Object postProcessAfterInitialization(Object bean, String beanName) throws BeansException { Class<?> clazz = bean.getClass(); if(!(ScheduleContext.class.isAssignableFrom(clazz))){ return bean; }
ScheduleContext<?> scheduleContext = (ScheduleContext<?>)bean; if(scheduleContext.isExternal()) { return processExternal(scheduleContext, beanName); }
String scheduleBeanName = scheduleContext.getScheduleBeanName(); FomSchedule fomSchedule = scheduleContext.getClass().getAnnotation(FomSchedule.class); if(StringUtils.isEmpty(scheduleBeanName) && fomSchedule == null){ scheduleContext.setScheduleName(beanName); scheduleContext.setLogger(LoggerFactory.getLogger(scheduleContext.getClass())); return bean; }
Object scheduleBean = null; if(!StringUtils.isEmpty(scheduleBeanName)){ scheduleBean = beanFactory.getBean(scheduleBeanName); }
fomSchedule = clazz.getAnnotation(FomSchedule.class); if(fomSchedule == null){ fomSchedule = scheduleBean.getClass().getAnnotation(FomSchedule.class); scheduleContext.setLogger(LoggerFactory.getLogger(scheduleBean.getClass())); }else{ scheduleContext.setLogger(LoggerFactory.getLogger(clazz)); }
ScheduleConfig scheduleConfig = scheduleContext.getScheduleConfig(); if(fomSchedule != null){ setCronConf(scheduleConfig, fomSchedule, scheduleContext, scheduleBean); setOtherConf(scheduleConfig, fomSchedule); setValue(scheduleConfig, scheduleContext, scheduleBean); }else{
}
try { loadCache(beanName, scheduleContext); } catch (Exception e) { throw new ApplicationContextException("", e); } scheduleConfig.refresh();
Enhancer enhancer = new Enhancer(); enhancer.setSuperclass(clazz); enhancer.setCallback(new ScheduleProxy(beanName, scheduleContext, fomSchedule, scheduleBean)); return enhancer.create(); } }
|
相比于加载过程,启动就非常简单了,直接实现接口 Lifecycle 委托给spring
https://github.com/eozoo/schedule-fom/blob/master/src/main/java/com/cowave/zoo/schedule/fom/FomStarter.java1 2 3 4 5 6 7 8 9 10 11 12 13 14 15 16 17 18 19 20 21 22 23 24 25 26 27 28 29 30
| public class FomStarter implements SmartLifecycle, ApplicationContextAware {
@SuppressWarnings("rawtypes") @Override public void start() { String[] scheduleNames = applicationContext.getBeanNamesForType(ScheduleContext.class); for(String scheduleName : scheduleNames){ ScheduleContext<?> schedule = (ScheduleContext)applicationContext.getBean(scheduleName); ScheduleConfig config = schedule.getScheduleConfig(); if(config.getBoolean(FomSchedule.ENABLE, true)){ schedule.scheduleStart(); logger.info("load and start schedule[{}]: {}", scheduleName, schedule.getScheduleConfig().getConfMap()); }else{ logger.info("load schedule[{}]: {}", scheduleName, schedule.getScheduleConfig().getConfMap()); } } }
@SuppressWarnings("rawtypes") @Override public void stop() { String[] scheduleNames = applicationContext.getBeanNamesForType(ScheduleContext.class); for(String scheduleName : scheduleNames){ ScheduleContext<?> schedule = (ScheduleContext)applicationContext.getBean(scheduleName); schedule.scheduleStop(); } } }
|
2.2. 任务执行
ScheduleContext中维护了一个线程池实例,所有具体任务的执行都委托给了这个线程池,上面所说的状态基本上也是线程池对应的状态,调度线程只需要负责任务的创建和提交。那么问题就是如何检测提交的任务在什么时候执行完成,尤其是提交了多个任务之后。
简单想法是由调度线程在提交任务时记录一个任务数,然后由工作线程在任务结束时将计数减1,如果减完后计数为0,则表示任务全部完成。
但在实现中,发现在提交时这个任务的实际提交数不好直接确定,比如我们想检测任务冲突,那么只能进行遍历提交,每个任务在提交时检测其id,如果已经存在则直接跳过,于是就在每个任务实际提交成功后将任务计数加1。(当然也可以对整个提交过程上锁,以便获得一个最终提交数,但这样锁的持有时间相对就变长了,而且也没能直接利用ConcurrentMap提供的线程安全特性)
由于调度线程在提交任务将计数加1的同时,工作线程也在执行任务并将计数减1,于是问题就变复杂了,要考虑的不仅仅是计数变量的线程安全问题,如果任务执行得足够快,可能出现在提交过程中计数被减为0,导致工作线程误以为任务已经全部完成,但实际上还有任务没提交的场景。
所以要保证在检测任务是否全部完成时,提交任务这个动作已经结束。这里可以添加一个标识,由调度线程在提交结束后将其置为真,然后工作线程在任务结束并将计数减1后,除了要检测任务计数是否为0,还要再检测下这个标识,都为真才表示任务已经全部完成。
但是这样又引入了新的问题,由于调度线程提交完任务,并将提交结束标识置为真,两个操作之间并没有同步。可能出现这样的场景:调度线程已经提交完任务,并且工作线程全部执行结束,但在工作线程检测计数是否为0时,调度线程还没来得及将提交结束标识置为真,那么工作线程就会以为还有任务没有完成。所以,在调度线程提交完任务之后,也应该检测下任务是否已经全部完成,这样如果工作线程错过了检测时机,可以由调度线程来进行把关。在这个时机,我们可以做一些事情,比如希望在提交的任务全部完成时执行某个动作,至于是哪个线程执行并不重要,谁最后进行检测就由谁来执行。
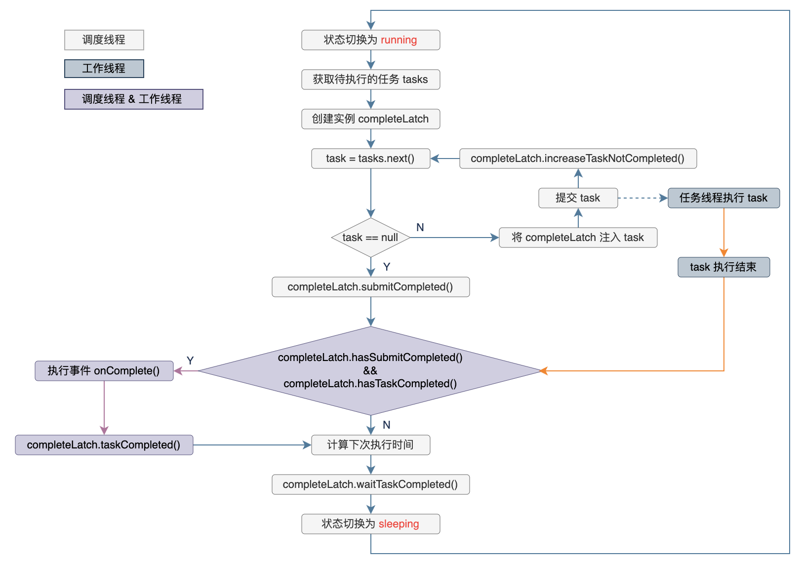
对于上面提及的两个变量:任务提交数和提交结束标识,以及相关的操作,都封装在CompleteLatch中:
https://github.com/eozoo/schedule-fom/blob/master/src/main/java/com/cowave/zoo/schedule/fom/ScheduleContext.java1 2 3 4 5 6 7 8 9 10 11 12 13 14 15 16 17 18 19 20 21 22 23 24 25 26 27 28 29 30 31 32 33 34 35 36 37 38 39 40 41 42 43 44 45
| static class CompleteLatch<E> {
private volatile boolean hasSubmitCompleted = false;
private final AtomicInteger taskNotCompleted = new AtomicInteger(1);
private final CountDownLatch latch = new CountDownLatch(1);
public void submitCompleted(){ hasSubmitCompleted = true; }
public boolean hasSubmitCompleted(){ return hasSubmitCompleted; }
public void taskCompleted(){ latch.countDown(); }
public boolean waitTaskCompleted(long taskOverTime) throws InterruptedException{ return latch.await(taskOverTime, TimeUnit.MILLISECONDS); }
public void waitTaskCompleted() throws InterruptedException{ latch.await(); }
public long increaseTaskNotCompleted(){ return taskNotCompleted.incrementAndGet(); }
public boolean hasTaskCompleted(){ return taskNotCompleted.decrementAndGet() == 0; }
public long getTaskNotCompleted(){ return taskNotCompleted.get(); } }
|
根据CompleteLatch提供的操作,可以画出下图来示意调度线程的主要流程,提交任务、等待任务结束等
2.3. 超时检测
CompleteLatch中重载了一个限时等待操作 waitTaskCompleted(long taskOverTime),目的是为了实现任务超时检测。超时检测由调度线程负责,主要思路是借助延时队列 DelayQueue,通过Delayed来封装任务对应的future
当调度线程提交结束后,首先限时等待一个给定的超时时间 overTime,如果等完还有任务没有结束,那么获取这些任务的耗时。如果已经超时则尝试取消,对于还没有超时的,计算一下任务剩余的可用时间,然后封装成Delayed放入延时队列。接下来就是反复从延时队列中获取一个时间最近的任务来检测,如果超时了就取消,否则重新计算剩余时间再放回队列。
如果最后队列为空,就表示所有的任务都已经结束或者超时。但是超时的任务并一定就结束了,虽然调度线程已经尝试过对执行任务的工作线程进行中断,但如果任务不响应也没办法,所以最后还是通过一个不限时的等待 waitTaskCompleted()来进行兜底。
省去一些不相关的代码,主要实现可以如下:
https://github.com/eozoo/schedule-fom/blob/master/src/main/java/com/cowave/zoo/schedule/fom/ScheduleContext.java1 2 3 4 5 6 7 8 9 10 11 12 13 14 15 16 17 18 19 20 21 22 23 24 25 26 27 28 29 30 31 32 33 34 35 36 37 38 39 40 41 42 43 44 45 46 47 48 49 50 51 52
| private void waitTaskCompleted(CompleteLatch<E> completeLatch){
long overTime = scheduleConfig.getTaskOverTime();
if(completeLatch.waitTaskCompleted(overTime)){ cleanCompletedFutures(); }else{ DelayQueue<TaskDelayed> delayQueue = new DelayQueue<>(); for(TimedFuture<Result<E>> future : submitFutures){ waitTaskFuture(future, delayQueue, overTime); }
while(!delayQueue.isEmpty()){ TaskDelayed taskDelayed = delayQueue.take(); waitTaskFuture(taskDelayed.getFuture(), delayQueue, overTime); } long taskNotCompleted = completeLatch.getTaskNotCompleted(); if(taskNotCompleted > 0){ logger.warn("some[{}] tasks cancel fails, which may not respond to interrupts.", taskNotCompleted); completeLatch.waitTaskCompleted(); } cleanCompletedFutures(); } }
private void waitTaskFuture(TimedFuture<Result<E>> future, DelayQueue<TaskDelayed> delayQueue, long overTime){ if(!future.isDone()) { long startTime = future.getStartTime(); if(startTime == 0){ delayQueue.add(new TaskDelayed(future, overTime)); }else{ long cost = System.currentTimeMillis() - future.getStartTime(); if(cost >= overTime){ try{ handleCancel(future.getTaskId(), cost); }catch(Exception e){ logger.error("", e); }
logger.info("cancle task[{}] due to time out, cost={}ms", future.getTaskId(), cost); future.cancel(true); }else{ delayQueue.add(new TaskDelayed(future, overTime - cost)); } } } }
|
2.4. 任务关闭
根据Java中的线程机制,如果从外部取消线程,应该通过中断标识来进行通知,由目标线程自行决定在何时、以及使用何种方式结束自己。所以在关闭任务时,外部线程只做两件事:将状态置为 stopping,然后给调度线程发送中断请求
对于外部的关闭请求,调度线程只有在处于 running 或 sleeping 状态时会进行响应处理:
https://github.com/eozoo/schedule-fom/blob/master/src/main/java/com/cowave/zoo/schedule/fom/ScheduleContext.java1 2 3 4 5 6 7 8 9 10 11 12 13 14 15 16 17 18 19 20 21
| public Response<Void> scheduleShutdown(){ synchronized (this) { switch(state){
case RUNNING: case SLEEPING: state = STOPPING; scheduleThread.interrupt(); if(scheduleConfig.getPool().isTerminated()){ state = STOPPED; isFirstRun = true; } logger.info("schedule[{}] will stop soon.", scheduleName); return new Response<>(Response.SUCCESS, "schedule[" + scheduleName + "] will stop soon.");
} } }
|
调度线程在检测到中断请求后,会尽快重新检查状态,如果为 stopping,那么立即进行关闭清理操作,即shutdown线程池,然后等待线程池结束。
下面通过一段伪代码来描述ScheduleContext中调度线程如何处理关闭操作的,即在 running 和 sleeping 状态下如何响应关闭请求
https://github.com/eozoo/schedule-fom/blob/master/src/main/java/com/cowave/zoo/schedule/fom/ScheduleContext.java1 2 3 4 5 6 7 8 9 10 11 12 13 14 15 16 17 18 19 20 21 22 23 24 25 26 27 28 29
| private class ScheduleThread extends Thread {
@Override public void run() { while(true){ if(state == STOPPING) { terminate(); return }
state = RUNNING submit and execute tasks ... try{ waitTaskCompleted ... }catch (InterruptedException e) { Thread.currentThread().interrupt(); } state = SLEEPING try { wait(waitTime); } catch (InterruptedException e) { } } } }
|
3. 其它
3.1. 关于统计
对于执行任务的统计,比如成功失败、等待数、正在执行数以及结果等,封装在ScheduleStatistics中,由每个Task在结束时自行更新统计结果。
可以实现接口ResultHandler,自定义任务结果的处理,比如持久化到数据库。
3.2. 关于配置
任务的配置封装在ScheduleConfig中,其内部也是委托给了ConcurrentMap进行管理,然后对get/put操作调用做了一下代理,屏蔽了remove操作,可以实时新增或修改配置,但不允许删除操作。
对于配置的修改,也做了持久化,以保证重启后修改不会丢失,会尝试对@Value进行属性注入,但是只限于当前ScheduleContext中的属性。如果想在任务代码中对配置进行修改,可以通过注入ScheduleService来实现,其提供获取和修改的操作
https://github.com/eozoo/schedule-fom/blob/master/src/main/java/com/cowave/zoo/schedule/fom/support/service/ScheduleService.java1 2 3 4 5 6 7 8 9 10 11 12 13 14 15 16 17 18 19 20
| public interface ScheduleService {
public void serializeCurrent(); public void serialize(@NotBlank(message = "scheduleName cannot be empty.") String scheduleName); public void putCurrentConfig(String key, Object value); public void putConfig(@NotBlank(message = "scheduleName cannot be empty.") String scheduleName, String key, Object value); public <V> V getCurrentConfig(String key);
public <V> V getConfig(@NotBlank(message = "scheduleName cannot be empty.") String scheduleName, String key); }
|
3.3. 关于日志
对于日志,通过slf4j进行创建,这样就不依赖于具体的日志实现,比如log4j、log4j2、或logback,然后抄了一下spring-boot-starter-actuator中的日志监控模块,实现了任务日志级别实时修改的功能,并在其基础上增加了对log4j的适配。
其实,对于ScheduleContext的日志,默认会使用标识了 @Fom 的目标类来进行初始化,方便将任务的日志与目标类中其它的日志打到一起
3.4. 分布式问题
这里只是实现一个简单的本地任务管理,只是希望能支持场景比spring-schedule更丰富一些,没有将分布式支持作为目标,不过也提供了一个静态入口
https://github.com/eozoo/schedule-fom/blob/master/src/main/java/com/cowave/zoo/schedule/fom/FomRegister.java1
| public static <T> ScheduleContext<T> register(String scheduleName, Class<?> scheduleClass, ScheduleConfig scheduleConfig)
|
可以将任务信息存到数据库,然后自行拼装配置信息进行加载启动,要解决下任务信息加载的竞争分配问题
参考: